
Savonia-artikkeli Pro: YAMK-opinnäytetyö ammatillista koulutusta kehittämässä
Savonia-artikkeli Pro on kokoelma monialaisen Savonian asiantuntemusta eri aiheista.
This work is licensed under CC BY-SA 4.0
Kokonaisarkkitehtuuri on strateginen työkalu, joka auttaa organisaatioita jäsentämään toimintaansa, selkeyttämään vastuita ja varmistamaan kehittämistavoitteiden toteutumisen. Sen avulla voidaan yhdistää pedagogiset ratkaisut, prosessit ja teknologiat yhtenäiseksi kokonaisuudeksi, joka tukee organisaation strategiaa ja laadukasta oppimista. Tässä artikkelissa kuvataan YAMK- opinnäytetyössä tehtyä kartoitus ammattiopiston pedagogisesta johtamisesta kokonaisarkkitehtuurin viitekehyksessä.
Yhteentoimivampaa pedagogista johtamista ammatillisessa koulutuksessa
YAMK-opinnäytetyössä tavoitteena oli kartoittaa Kainuun ammattiopiston pedagogisen johtamisen nykytilaa ja selvittää, kuinka ammatillisen koulutuksen viitearkkitehtuuria voidaan hyödyntää pedagogisen johtamisen prosessin kuvauksessa.
Koulutusorganisaatiossa ydintehtävänä on oppimisen mahdollistaminen ja tämä on kaikkien toimijoiden työskentelyn tavoitteena (Hyyryläinen, Kalavainen, Ylitervo, 2020, 216 219). Jokainen koulutusorganisaatiossa johtotehtävässä oleva on pedagoginen johtaja (Alava ym. 2012, 32–35). Ammatillisessa koulutuksessa pedagogisen johtamisen tehtävänä on varmistaa opetussisältöjen, opetusmenetelmien ja oppimisympäristöjen ajantasaisuus ja työelämävastaavuus sekä oppimista ohjaavan henkilöstön osaamisen ja toiminnan lainmukaisuus (Hyyryläinen, Kalavainen, Ylitervo, 2020, 216–219.)
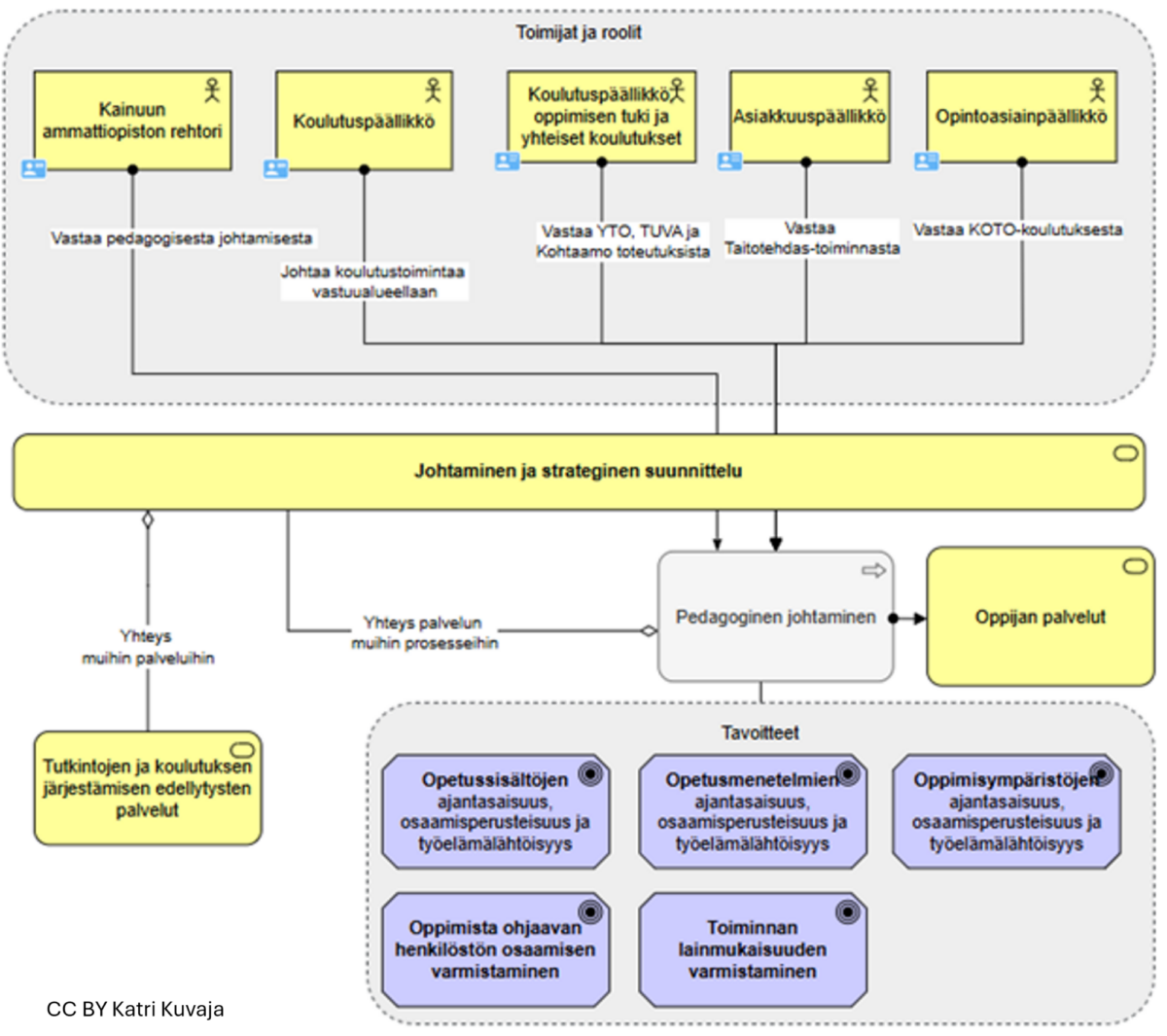
Kokonaisarkkitehtuuri (enterprise architecture) on menetelmä, jolla hallitaan organisaatioiden monimutkaisia kokonaisuuksia (Niemi, Pekkola, 2020, 1). Ammatillisen koulutuksen viitearkkitehtuuri on tehty ammatillisen koulutuksen verkostoyhteistyönä opetus- ja kulttuuriministeriön rahoittamassa hankkeessa (Eduuni-wiki, 2024). Ammatillisen koulutuksen viitearkkitehtuuri ohjaa koulutuksen järjestäjiä niiden omassa kokonaisarkkitehtuurityössä. Viitearkkitehtuuri kuvaa ammatillista koulutusta ohjaavat periaatteet, yhteiset palvelut ja prosessit sekä keskeiset tiedot ja tietojärjestelmät. (Eduuni-wiki, 2023.)
Julkinen hallinto ja kestävän kehitys rakentuvat samalle arvopohjalle, kummankin tavoitteena on huolehtia nykypolvien tarpeista vaarantamatta tulevien sukupolvien kykyä huolehtia tarpeistaan. Toiminnassaan julkishallinnon tulee huomioida tehokkuuden ja tuloksellisuuden lisäksi yhteiskunnalliset ja ympäristölliset vaikutukset sekä huolehtia oikeudenmukaisuudesta asukkaiden välillä. (Yhteinen tulevaisuutemme, 1987, 26; Sinervo & Laihonen, 2022, 269.)
Laadullinen tutkimus kartoittamassa organisaation pedagogisen johtamisen nykytilaa sekä kuvaamassa pedagogista johtamista kokonaisarkkitehtuurin avulla
YAMK-opinnäytetyössä (Kuvaja, 2025) haastateltiin Kainuun ammattiopiston pedagogista johtamista tekevät henkilöt. Aineiston analyysi osoitti, että pedagogiset johtajat toimivat työssään ammatillisen koulutuksen viitearkkitehtuurin määrittelemissä tutkintojen ja koulutuksen järjestämisen edellytysten palveluissa aktiivisesti. Pedagogiset johtajat osallistuivat opetus- ja ohjaushenkilöstön rinnalla myös oppijan palveluiden toteuttamiseen, erityisesti haastavissa henkilökohtaistamisen ja ohjauksen tilanteissa yksilöllisen opiskeluhuoltoryhmien jäseninä. Haastatteluaineiston ja organisaation toimintaa ohjaavien asiakirjojen perusteella muodostettiin ammatillisen koulutuksen viitearkkitehtuuria hyödyntäen kuvaus pedagogisesta johtamisesta sekä muutamia muita arkkitehtuurikuvauksia. Arkkitehtuurikuvausten lisäksi opinnäytetyössä on koottu tietoa pedagogisen johtamisen vastuullisuudesta ja kestävyydestä.

Kokonaisarkkitehtuurikuvaukset johtamisen tukena
Opinnäytetyön tavoitteena oli tuottaa tietoa pedagogisen johtamisen kehittämisen tueksi. Tutkimuksen johtopäätöksinä todettiin, että pedagogiikkaan liittyvät vastuualueet ovat organisaatiossa osin epäselvät ja vaativat selkeyttämistä. Kokonaisarkkitehtuuria suositellaan välineeksi, jolla voidaan hallita organisaation kehittämiseen liittyviä tavoitteita ja niiden saavuttamista. Opinnäytetyö tuotti tietoa pedagogisen johtamisen nykytilasta Kainuun ammattiopistossa ja tutkimuksen havaintoja voidaan hyödyntää pedagogista johtamista kehitettäessä.
Opinnäytetyn tulokset avasivat konkreettisen kuvan pedagogisen johtamisen nykytilasta, joka auttaa tunnistamaan käytännön haasteet ja kehittämistarpeet. Näin työ ja sen tulokset eivät ainoastaan vahvista olemassa olevaa tietoa, vaan tarjoaa uusia näkökulmia johtamisen strategiseen kehittämiseen ja käytännön ratkaisuihin oppilaitoksen arjessa. Tätä tietoa voidaan hyödyntää laajemminkin yli oppilaitosrajojen.
Kirjoittajat:
Katri Kuvaja, YAMK-tradenomi, kestävän tulevaisuuden asiantuntija -opiskelija, Savonia-ammattikorkeakoulu
Anu Kinnunen, KT, yliopettaja, Savonia-ammattikorkeakoulu
Elisa Snicker, TtM, lehtori, Savonia-ammattikorkeakoulu
Lähteet:
Alava, J., Halttunen, L. & Risku, M. 2012. Muuttuva oppilaitosjohtaminen. Opetushallitus, tilannekatsaus – toukokuu 2012. Verkkojulkaisu. https://www.oph.fi/fi/tilastot-ja-julkaisut/julkaisut/muuttuva-oppilaitosjohtaminen. Viitattu 6.11.2024.
Eduuni-wiki, 12.12.2023. 1.Johdanto ja arkkitehtuurin rakenteet. Verkkojulkaisu. https://wiki.eduuni.fi/display/KARKKI/1.+Johdanto+ja+arkkitehtuurin+rakenteet. Viitattu 25.11.2024.
Eduuni-wiki, 8.11.2024. Ammatillisen koulutuksen viitearkkitehtuuri. Verkkojulkaisu. https://wiki.eduuni.fi/display/KARKKI/Ammatillisen+koulutuksen+viitearkkitehtuuri. Viitattu 25.11.2024.
Hyyryläinen, A., Kalavainen, J. & Ylitervo, R. 2020. Pedagogista johtamista ammatillisen oppilaitoksen arjessa. Teoksessa Risku, P., Laitinen-Väänänen, S., Ojala, A-L., Tiihonen, A-K. & Torvinen, H. (toim.) Tulevaisuuden opettajuus. Jyväskylän ammattikorkeakoulu. Verkkojulkaisu. https://www.theseus.fi/bitstream/handle/10024/344999/JAMKJULKAISUJA2832020_web.pdf?sequence=2&isAllowed=y. Viitattu 9.11.2024.
Kuvaja, K. 2025. Yhteentoimivampaa pedagogista johtamista ammatillisessa koulutuksessa, kokonaisarkkitehtuurikuvaukset johtamisen tukena. Verkkojulkaisu.
Niemi, E. Pekkola, S. 2020. The Benefits of Enterprise Architecture in Organizational Transformation. Verkkojulkaisu. https://trepo.tuni.fi/handle/10024/135124. Viitattu 25.11.2024.
Sinervo, L-M. & Laihonen, H. 2022, Kestävyyden tulkinta kaupunkitalouden johtamisen kysymyksenä. Teoksessa Jäntti, A., Kork, A-A., Kurkela, K., Leponiemi, U., Paananen, H., Sinervo, L-M. & 30 (40) Tuurnas, S. (toim.), Hallinnon tutkimuksen tulevaisuus. Vastapaino, verkkojulkaisu. https://doi.org/10.58181/VP9789517689953 Viitattu 10.11.2024
Yhteinen tulevaisuutemme. Ympäristön ja kehityksen maailmankomission raportti. Ulkoasiainministeriö, Ympäristöministeriö 1987. Helsinki: Valtion painatuskeskus.